Compétition - Architecte de l'information
2010

Repenser le site commercial de Fiat pour l’Europe

La marque Fiat souhaite renouveler son site Internet dont la dernière refonte date de 2004. En 6 ans, Fiat a renouvelé 70% de sa gamme et Fiat 500 a joué un rôle d’électrochoc. La refonte du dispositif digital Europe (fiat.pays) a pour objectif principal de regrouper l’ensemble des sites produit sous une seule et même plate-forme unifiée.

Le dispositif se positionne comme un générateur de leads (essais, demande de brochures, configuration, demande de RDV).

Homepage

Page d’accueil de l’espace perso Ma Fiat

Sous Homepage Gamme

Page gamme : résultats du moteur à facette

Fiche produit

Player carousel

Player full screen

Player format mini site

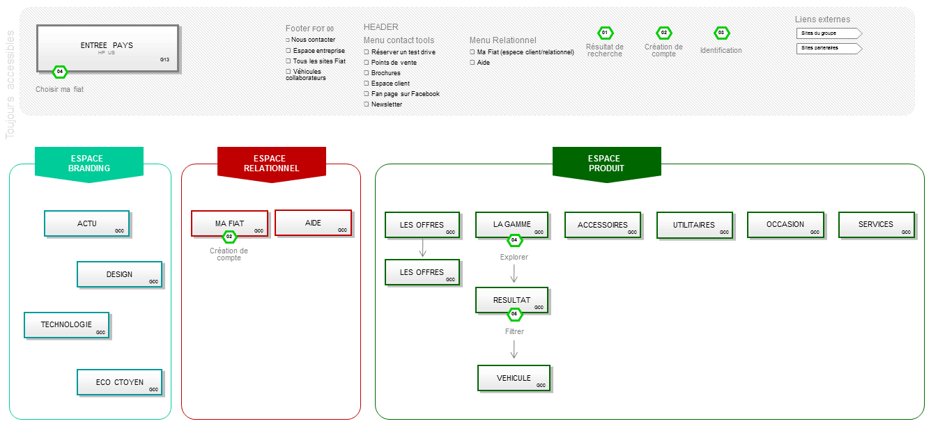
<p>Arborescence du site</p>

Arborescence du site

Mazarine
2010